Home» News» Updates» IARRP team breaks through technical challenge of intelligent daily monitoring of crop growth core indicators

IARRP team breaks through technical challenge of intelligent daily monitoring of crop growth core indicators

Updated: 2023-11-27

The Innovation Team of Smart Agriculture of the Institute of Agricultural Resources and Regional Planning (IARRP) of the Chinese Academy of Agricultural Sciences (CAAS) has developed a method to monitor the daily continuous Leaf Area Index (LAI) and Chlorophyll Content (LCC) of winter wheat using a ground-based multi-band spectrometer. This method provides a useful tool for realizing the continuous and synchronous monitoring of multiple crop key variables near the ground. The research results were published entitled "Daily monitoring of Effective Green Area Index and Vegetation Chlorophyll Content from continuous acquisitions of a multi-band spectrometer over winter wheat" in Remote Sensing of Environment.

The intelligent daily monitoring of crop key variables is a crucial part of smart agriculture. Daily monitoring based on the Internet of Things in Agriculture (IoTA) helps with quickly assessing crop growth and detecting changes caused by diseases, providing decision-making support data for precision fertilization, irrigation, and harvesting.

The Leaf Area Index (LAI), Leaf Chlorophyll Content (LCC), and Canopy Chlorophyll Content (CCC) are key variables closely related to crop growth. Concurrent, continuous, and accurate monitoring of LAI, LCC, and CCC is critical to keep consistency among variables and realize field-specific precision management. Most of previous studies used RGB cameras to estimate LAI, which were cheap but could not effectively monitor chlorophyll content simultaneously. Additionally, the lack of a mechanism for analyzing the spectral response of crop characteristics resulted in low accuracy of LAI and other variables. Developing algorithms to estimate key variables related to crop growth and constructing an intelligent daily monitoring technology system for the entire crop growth stage are key issues in current smart agriculture research and industrial applications.

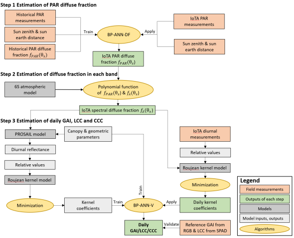
This study proposes a new algorithm to calculate daily LAI, LCC, and CCC from continuous observations acquired by a fixed and economic affordable multi-band spectrometer (including six bands such as red, red edge, and near-infrared) installed in the field, as well as data from a photosynthetically active radiation (PAR) sensor. In natural environments, the inversion of variables using data from a multi-band spectrometer installed on a near-surface platform faces three crucial scientific issues: diffuse fraction in each spectral band, radiometric calibration and diurnal sun variation of daily acquisitions. To address these issues, the algorithm consists of three steps: (1) simulations based on the 6S atmospheric radiative transfer model to estimate the diffuse fraction for each spectral band based on its relation with the PAR diffuse fraction; (2) calculating the relative value of each band to the reference of mean of measurements on all six bands from near-surface measurements, in place of absolute radiometric calibration to limit the influence of changing illumination conditions; and (3) combining PROSAIL canopy radiative transfer model and kernel-driven models to retrieve LAI, LCC and CCC from artificial neural network using above spectral diffuse fraction and diurnal multi-angle relative observations. The algorithm was evaluated on 43 IoTA systems installed in 29 wheat fields. The results show that the algorithm provides good parameter estimation results, with R2 of 0.86 for LAI, 0.52 for LCC, and 0.93 for CCC.

The multi-band spectrometer used in this study is cost-effective and is of great value in monitoring large-scale farmlands. The developed algorithm demonstrates the tremendous potential to simultaneously estimate LAI, LCC, and CCC through continuous ground measurements. It can be extended to estimate LAI, LCC, and CCC, as well as other crop variables, over other vegetations or other near-surface platforms. The research findings provide theoretical and practical support for intelligent monitoring research and its application in smart agriculture.

This research was conducted in collaboration with top international research institutions, such as the French National Research Institute for Agriculture, Food and Environment (INRAE), and supported by the China Agricultural Academy of Sciences International Science Program (CAAS-ZDRW202107) and the National Natural Science Foundation of China (42201388). Prof. Li Wenjuan from the IARRP is the first author of the paper, and both Prof. Li Wenjuan and Prof. Wu Wenbin serve as corresponding authors.

Paper link: https://www.sciencedirect.com/science/article/pii/S0034425723004340 

图片1_副本.png  

Figure. Flowchart of retrieving daily LAI, LCC and CCC from IoTA measurements.